Standard Ad-hoc-Workflow
Dieses Modell beinhaltet häufig anzutreffende Arbeitsschritte, aus denen sich Abläufe in Organisationen zusammensetzen – Kenntnisnahmen, Freigaben, Abstimmung, Rückfrage, Mitarbeit, Überarbeiten.
Das Standard Ad-hoc-Modell verfolgt das Ziel, in Installationen sofort einen deutlichen Mehrwert an Produktivität und Prozesssicherheit zu schaffen. Gleichzeitig kann durch das Standardmodell in einer Einführungsphase für standardisierte Workflow-Prozesse eine Evaluierung der Möglichkeiten vorgenommen werden, um so die bisher bestehenden informellen Prozesse elektronisch abzubilden, ohne die Arbeitsabläufe der Anwender in festen Strukturen zu verankern. So können dann Schritt für Schritt immer wiederkehrende Teilabläufe zunächst in Lauflisten gespeichert und dann in definierte Modelle überführt werden.
Das Standard Ad-hoc-Modell ist auf sehr verbreitete Anwendungsfälle ausgerichtet und nutzt demzufolge nicht alle technischen Möglichkeiten des Workflows. Änderungen an dem Modell durch den Betreiber sind nicht vorgesehen, um die breite Verwendbarkeit und Wartungsfreundlichkeit des Modells sicher zu stellen. Gleichzeitig kann aber durch den Betreiber oder im Projekt ein analoges Modell entwickelt werden, um spezifische Anforderungen genauer umzusetzen.
Konfiguration
Die Konfiguration des Standard Ad-hoc-Modells erfolgt in drei Schritten:
-
Importieren und Aktivieren des Modells osdefaultmodels.xml.
-
Zuordnen von Personen über das Organisationsmodell.
-
Optional ist das Einrichten von Objekttypen für die Protokollierung und das Konfigurieren der Protokollablage.
Import des Workflowmodells
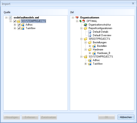
Das Workflowmodell importieren Sie über enaio® editor-for-workflow.
-
Starten Sie den enaio® editor-for-workflow.
-
Wählen Sie die Funktion Organisation importieren aus der Symbolleiste oder dem Menü Datei.
-
Öffnen Sie über den Dateiauswahldialog die Datei osdefaultmodels.xml.
-
Markieren Sie im Bereich Quelle den Eintrag 'Systemprojekte' und im Bereich Ziel 'Organisation'.
Sie können ebenfalls mit der Maus den Eintrag 'Systemprojekte' auf den Eintrag 'Organisation' ziehen.
Klicken Sie dann auf den Button Hinzufügen. Das Projekt wird importiert und der Dialog geschlossen.
-
Öffnen Sie den Modellexplorer. Das neue Systemprojekt wird angezeigt.
Die übernommenen Modelle sind schreibgeschützt und können nicht bearbeitet werden.
-
Markieren Sie die das Modell und aktivieren Sie es über die entsprechende Funktion aus dem Kontextmenü oder der Symbolleiste.
Sie erhalten bei der automatischen Überprüfung den Hinweis, dass kein Aktenverantwortlicher eingetragen ist. Diese Funktion wird über Events automatisch durch den Benutzer übernommen, der einen Prozess startet. Nach dem Ende des Vorgangs werden alle Dokumente aus der Workflow-Akte, die noch keinen Standort haben, in die persönliche Ablage übertragen.
Das Modell ist damit eingebunden und aktiviert. Im folgenden Schritt binden Sie Rollen und Personen ein.
Konfigurieren der Organisationsstruktur
Mit der Installation von enaio® wird automatisch die Rolle 'Adhoc' angelegt und innerhalb der Organisationsstruktur auf der obersten Ebene eingefügt. Alle Personen, die Sie als Unterobjekte der Rolle 'Adhoc' in die Organisationsstruktur einfügen, können Ad-hoc-Prozesse und Taskflows in enaio® client starten, falls sie über die Systemrolle 'Client: Workflow benutzen' verfügen.
Für die Ad-hoc-Prozesse können alle Personen und Rollen aus der Organisationsstruktur in enaio® client bei der Konfiguration der Laufliste eines Ad-hoc-Prozesses als Teilnehmer eingetragen werden.
Die Organisationsstruktur bearbeiten Sie über enaio® editor-for-workflow:
-
Starten Sie enaio® editor-for-workflow.
-
Öffnen Sie über den Arbeitsbereich den Organisationsexplorer.
-
Ordnen Sie Objekte der Klasse 'Person' der Rolle 'Adhoc' zu.
-
Speichern Sie die Änderungen.
Mit dem Abschluss dieses Schritts können Ad-hoc-Vorgänge in enaio® client gestartet und ausgeführt werden.
Importieren Sie Benutzer im Organisationsexplorer, dann können Sie diesen gleich die Rolle 'Adhoc' zuordnen.
Konfiguration einer Protokollierung
Bestandteil des Modells 'Adhoc' ist die Aktivität 'Log', die, gesteuert durch Events, alle Daten der bereits abgeschlossenen Aktivitäten in einem Protokoll zusammenstellt. Die Aktivität wird, wenn Sie in eine Laufliste aufgenommen wurde, automatisch durchlaufen. Das Protokoll befindet sich danach als Dokument in der Workflowakte. In der folgenden Aktivität kann das Protokoll einem Dokumenttyp zugeordnet, verschlagwortet und an einem Standort gespeichert werden. Geschieht dies nicht, wird das Protokoll nach Ablauf des Vorgangs automatisch in die persönliche Ablage des Benutzers gelegt, der den Vorgang gestartet hat.
Über eine Konfiguration kann das Format für das Protokoll festgelegt werden und ein Standort konfiguriert werden, an dem das Protokoll automatisch gespeichert wird. Diese Konfiguration ist optional, ohne Konfiguration wird das Protokoll als PDF in die Workflowablage gelegt.
In der Objektdefinitionsdatei sind folgende Objekttypen für die Ad-hoc-Workflowprotokollierung definiert:
|
|
Ordnertyp 'WF-Protokoll' Registertyp 'Allgemein' Dokumenttyp 'Protokoll_PDF' Dokumenttyp 'Protokoll_XML |
Die Konfigurationsdatei ist auf diese Objektdefinition abgestimmt. Erzeugt wird für jedes Jahr ein Ordner, für jeden Monat ein Register und dort ein Dokument mit den Protokolldaten.
Verschlagwortet wird das Dokument mit dem Prozessnamen, der Prozess-ID und weiteren Daten.
Übernahme der Objektdefinition
Mit enaio® editor öffnen Sie die Objektdefinitionsdatei objdef_osdefaultmodels.xml.
Sie übernehmen den Schrank, das Register und mindestens einen Dokumenttyp in die System-Objektdefinition. Sie benötigen nur den Dokumenttyp, der dem gewünschten Protokollformat entspricht.
Danach speichern Sie die Objektdefinition und passen die Tabellen an.
Für die weitere Konfiguration benötigen Sie die internen Namen der Objekttypen.
Benutzer mit der Rolle 'Adhoc' benötigen im Sicherheitssystem die Zugriffsrechte, um die hier konfigurierten Ordner, Register und Dokumente für die Protokollierung anlegen zu können.
Protokoll-Konfigurationsdatei
Über die Protokoll-Konfigurationsdatei osDefaultModels_Config.xml legen Sie fest, in welchem Dateiformat die Protokolle erstellt werden und wohin sie gespeichert werden.
Die Datei muss in das Verzeichnis \etc des Datenverzeichnisses kopiert werden. Ändern Sie die Datei nicht, werden Protokolldateien im PDF-Format erstellt.
Voraussetzungen für Protokolle im PDF-Format sind OpenJDK auf jedem beteiligten enaio® server und das Setzen der Umgebungsvariable JAVA_HOME auf den Java-Installationspfad …\java\jdk\.
Die Protokoll-Konfigurationsdatei wird über folgende Angaben konfiguriert.
Protokoll-Typ
<Protocol>
<object id="C_TYPE"><value>PDF</value></object>
Als Protokoll-Typ geben Sie 'XML', 'PDF' oder 'NONE' an. Wollen Sie keine automatische Übernahme an einen Standort, sondern nur ein Protokoll in der Akte, geben Sie 'NONE' an. Aus der Akte kann der Benutzer das Protokoll beliebig übernehmen. Nach Prozessende werden Protokolle aus der Akte in die Ablage des Benutzers gelegt. Aus der folgenden Konfiguration wird dann der Dokumenttyp für die Protokolldatei übernommen.
Ordnertyp
Sie geben den internen Namen des Ordnertyps an.
<Folder>
<object InternalName="WF_Protocol"><value>WF_Protocol</value></object>
Ordner-Feldbezeichnungen
Sie geben die internen Feldbezeichnungen für die Ordnerfelder an, denen der Modellname und das Jahr zugeordnet werden.
<Fields>
<Family InternalName="WF_Family"><value>WF_Family</value></Family>
<Year InternalName="WF_Year"><value>WF_Year</value></Year>
</Fields>
Registertyp
Sie geben den internen Namen des Registertyps an.
<Register>
<object InternalName="WF_General"><value>WF_General</value></object>
Register-Feldbezeichnungen
Sie geben die internen Feldbezeichnungen für das Registerfeld an, dem der Monat zugeordnet wird.
<Fields>
<Month InternalName="WF_Month"><value>WF_Month</value></Month>
Dokumenttyp
Sie geben den internen Namen des Dokumenttyps an, den Sie in der Objektdefinition für das gewünschte Dateiformat eingerichtet haben.
<Document>
<object InternalName="ProtokollDoc"><value>Protocol_PDF</value></object>
Für das PDF-Format: Protocol_PDF. Für das XML-Format: Protokoll_XML.
Dokumenttyp-Feldbezeichnungen
Sie geben die internen Feldbezeichnungen für die Dokumenttypfelder an, denen Daten zugeordnet werden.
<Fields>
<ProcessName InternalName="WF_ProcessName"><value>WF_ProcessName</value></ProcessName>
<ProcessId InternalName="WF_ProcessId"><value>WF_ProcessId</value></ProcessId>
<Comment InternalName="WF_Comment"><value>WF_Comment</value></Comment>
<Status InternalName="WF_ProcessStatus"><value>WF_ProcessStatus</value></Status>
<ProcessUser InternalName="WF_ProcessUser"><value>WF_ProcessUser</value></ProcessUser>
<ProcessCreator InternalName="WF_ProcessCreator"><value>WF_ProcessCreator</value></ProcessCreator>
<Workflowprotokoll InternalName="Workflowprotokoll"><value>Workflowprotokoll</value></Workflowprotokoll>
<osDate InternalName="WF_PROT_ROW1"><value>WF_PROT_ROW1</value></osDate>
<osTime InternalName="WF_PROT_ROW2"><value>WF_PROT_ROW2</value></osTime>
<osActivity InternalName="WF_PROT_ROW3"><value>WF_PROT_ROW3</value></osActivity>
<osUser InternalName="WF_PROT_ROW4"><value>WF_PROT_ROW4</value></osUser>
<osAction InternalName="WF_PROT_ROW5"><value>WF_PROT_ROW5</value></osAction>
</Fields>
Sie können diese Konfiguration ebenfalls an andere Archivobjekttypen anpassen. Eine Struktur aus Ordnertyp, Registertyp und Dokumenttyp ist notwendig. Die Zuordnung erfolgt immer über interne Namen.
Wenn Sie das XML-Format für die Protokollierung und den zugeordneten Dokumenttyp 'Protokoll_XML' angeben, dann können Sie das Stylesheet osdefaultmodels.xsl, das in das Verzeichnis \etc\templates des Datenverzeichnisses kopiert werden muss, über einen Eintrag in der Datei as.cfg aus dem Verzeichnis \etc des Datenverzeichnisses dem Dokumenttyp für die Ansicht in enaio® client zuordnen.
Weitere Konfigurationsparameter
Administratives Protokoll
Ein zusätzliches administratives Protokoll kann konfiguriert werden. Es wird als wöchentliche TXT-Datei erstellt.
<Debug>
<object id="C_DEBUG_ON"><value>yes</value></object>
<object id="C_DEBUGLEVEL"><value>3</value></object>
<object id="C_DEBUG_PREFIX"><value>Debug_osDefaultModels</value></object>
</Debug>
C_DEBUGLEVEL: Flow=3, Info=2, Error=1
Protokollersteller: TechnicalUser
Die Anlage der Protokolle erfolgt als Standard mit den Rechten des Prozesserstellers. Angegeben werden kann ein anderer Benutzer.
<object id="TechnicalUser"><value></value></object>
Dieser Benutzer benötigt entsprechende Objekttyprechte und muss in der Organisation vorhanden sein.
Protokoll als Dokument ohne Seiten
Bei der Initialisierung kann das Protokoll als Dokument ohne Seiten angelegt werden. Das Protokoll wird bei jeder Aktivität aktualisiert.
<object id="CreateObjectAfterInitialization"><value>yes</value></object>
Falls das Protokoll als Dokument ohne Seiten angelegt wird, dann können die Teilnehmer in das Feld 'Zugriff für' eingetragen werden. Das Feld ist mit dem Rechtegruppen-AddOn verbunden. Über Zugriffsklauseln kann der Zugriff auf das Protokoll konfiguriert werden.
<object id="WriteAccessFor"><value>yes</value></object>
Die Anzahl der Einträge in das Feld 'Zugriff für' kann eingeschränkt werden. Der Standard ist 10 Einträge. All begrenzt die Anzahl nicht. Eine Begrenzung kann sinnvoll sein, wenn Teilnehmer über Rollen mit vielen Benutzern zugeordnet sind und die Feldlänge nicht alle Einträge aufnehmen kann.
<object id="NumberOfRecipients"><value>10</value></object>
Verknüpfungen von Protokollen und Aktenobjekten
Aktenobjekte können automatisch mit den Protokollen verknüpft werden.
<object id="CreateReferenceToWFFileObjects"><value>yes</value></object>
Protokolle am Standort des ersten Aktenobjekts
Protokolle können am Standort des ersten Aktenobjekts angelegt werden. Am Standort muss ein Dokumenttyp mit entsprechenden Feldern vorliegen.
<object id="CreateOnWFFileLocation"><value>yes</value></object>
Der Dokumenttyp wird nicht über den internen Namen, sondern über die Bezeichnung angegeben.
<object Name="ProtokollDoc"><value>Protokoll_PDF</value></object>
Serversprache und Protokolle
Die Serversprache legt fest, in welcher Anwendungssprache die Aktivitätsnamen in die Workflow-Protokolltabelle geschrieben werden und auf die Bezeichnungen im Protokoll.
<object id="SERVER_LANGUAGE"><value>GERMAN</value></object>
Anwendungssprachen: GERMAN / ENGLISH / FRENCH
Taskflow: Information des Initiators
Diese automatische Information des Initiators über den Abschluss des Taskflows kann deaktiviert werden.
<object id="SkipResultActivity"><value>yes</value></object>
Standard Ad-hoc-Workflow - Ablauf
Der Standard Ad-hoc-Workflow bietet das Modell für Vorgänge, in die sich die Benutzer schnell und einfach einarbeiten können, die aber zugleich komplex genug sind, um einen großen Teil täglich wiederkehrender Arbeitsprozesse zu organisieren.
Der Standard Ad-hoc-Workflow besteht aus einem Bereich mit sieben aufeinander abgestimmten Aktivitäten, die - im Unterschied zum strukturierten Workflow - nicht durch vorgegebene Transitionswege verbunden sind, sondern aus denen erst im Vorgang ein flexibler Ablauf durch die Benutzer erstellt wird. Mit diesen Aktivitäten werden drei unterschiedliche Prozesse ausgeführt - Abstimmungsprozesse, Freigabeprozesse und Informationsprozesse. Diese Prozesse können beliebig kombiniert, wie auch mehrfach ausgeführt werden. Beendet ist ein Ablauf, sobald in der Laufliste keine Aktivitäten mehr vorgesehen sind.
Die Akte des Standard Ad-hoc-Workflows kann von jedem Teilnehmer in jedem Schritt bearbeitet werden. Auf der Registerkarte Protokollierung ist in jedem Schritt der technische Ablauf nachvollziehbar. Jeder Schritt bietet einen Bereich, in dem der Benutzer Informationen für eine Notizhistorie eingeben kann. Diese ist ebenfalls für jeden Benutzer in jedem Schritt auf der entsprechenden Registerkarte einsehbar.
Der Standard Ad-hoc-Workflow kann sowohl in enaio® client wie auch in enaio® webclient ausgeführt werden. Alle Schritte liegen in Deutsch, Englisch und Französisch vor.
Im Folgenden werden die einzelnen Aktivitäten mit ihren Beziehungen zu folgenden und vorangehenden Aktivitäten beschrieben.
Initialisierung
Ein Ad-hoc-Vorgang wird aus enaio® client über den Korb 'Startbare Vorgänge' gestartet. Derjenige, der einen Vorgang startet, wird zu dessen Initiator. Ist ein Vorgang beendet und gibt es in der Workflowakte noch Dokumente und Protokolle, die keinen Standort in enaio® haben, werden diese in die persönliche Ablage des Initiators gelegt.
Der erste Arbeitsschritt des gestarteten Vorgangs ist immer die 'Initialisierung'.
Die Workflowmaske des Arbeitsschritts hat auf der Registerkarte Allgemein drei editierbare Bereiche:
-
Betreff
Das Feld Betreff ist ein Pflichtfeld, muss also ausgefüllt werden. Der Betreff kennzeichnet alle Schritte des Vorgangs im Eingangskorb und kann für die Verschlagwortung von Protokolldateien verwendet werden. Deshalb ist es sinnvoll, in das Feld Betreff eine aussagekräftige Beschreibung für den Vorgang einzutragen.
Der Eintrag im Feld Betreff kann nur in einem weiteren Arbeitsschritt 'Initialisierung' geändert werden.
-
Bemerkung
Das Bemerkungsfeld wird in allen Schritten angezeigt, und kann ebenfalls nur in einem weiteren Arbeitsschritt 'Initialisierung' geändert werden. Ein Eintrag in diesem Feld wird in allen folgenden Schritten angezeigt und wird auch in die Notizhistorie übertragen.
-
Abstimmung
Über das Feld Abstimmung können Optionen für eine Abstimmung in einem Folgeschritt 'Abstimmung' über eine Tabelle angegeben werden. Abstimmungsoptionen können in einem Folgeschritt 'Überarbeiten' oder 'Initialisierung' geändert werden. Wurde bereits abgestimmt, werden bei Änderungen bereits vorliegende Abstimmungsergebnisse immer zurückgesetzt.
Die hier eingetragenen Abstimmungsoptionen werden im Schritt 'Abstimmung' in einer Liste angezeigt, aus der die Teilnehmer die gewünschte Option wählen. Automatisch wird die Abstimmungsoption 'keine Meinung' ergänzt.
Eine Abstimmung ist eine Multi-Instanz-Aktivität, kann also von mehreren Teilnehmern ausgeführt werden. Die Abstimmung wird automatisch beendet, wenn sie von allen Teilnehmern ausgeführt wurde oder wenn die Abstimmungen für eine Option den angegebenen prozentualen Wert überschritten haben.
Das Ergebnis einer Abstimmung wird in einem Folgeschritt 'Kenntnisnahme' und auf der Registerkarte Protokollierung angezeigt.
-
Protokoll erstellen
Der Ersteller kann festlegen, ob ein Protokoll erstellt wird. Die Protokoll-Konfiguration legt fest, welche Art von Protokoll erstellt wird.
-
Ergebnis-E-Mail
Der Ersteller kann das Senden einer Ergebnis-E-Mail aktivieren.
Das Feld Lauflistenbemerkung zeigt den Eintrag an, der in der Laufliste als Bemerkung für diese Aktivität angegeben wurde.
Lauflistenbemerkungen sind optional. Im ersten Initialisierungsschritt ist dieses Feld noch leer.
Beim Weiterleiten erhält der Benutzer einen Hinweis, falls keine Objekte in die Akte gelegt wurden.
Alle Folgeschritte, außer einer weiteren Initialisierung, zeigen auf der Registerkarte Notizhistorie in den Feldern Initiator und Startdatum, welcher Teilnehmer an welchem Datum den Prozess initialisiert hat.
Die Notizhistorie auf der entsprechenden Registerkarte ist im ersten Schritt noch leer.
Überarbeiten
Im Schritt 'Überarbeiten' finden Sie in den Feldern Betreff und Bemerkung die entsprechenden Einträge aus der Initialisierung und im Feld Lauflistenbemerkung den Eintrag, der in der Laufliste als Bemerkung für diese Aktivität angegeben wurde. Diese drei Felder sind schreibgeschützt.
Einträge im Feld Notiz werden in die Notizhistorie übertragen und sind dort in allen Folgeschritten sichtbar.
Auf der Registerkarte Abstimmungsoptionen überarbeiten können, wie bei der Initialisierung, in einer Tabelle Abstimmungsoptionen angegeben oder überarbeitet werden. Wurde bereits in einem vorherigen Schritt abgestimmt, werden diese Abstimmungsdaten gelöscht und sind nur noch zugänglich, wenn sie in einem vorangehenden Protokollierungsschritt gespeichert wurden.
Mitarbeit / Rückfrage
Im Schritt 'Mitarbeit / Rückfrage' finden Sie ebenfalls in den schreibgeschützten Feldern Betreff und Bemerkung die entsprechenden Einträge aus der Initialisierung und im Feld Lauflistenbemerkung den Eintrag, der in der Laufliste als Bemerkung für diese Aktivität angegeben wurde.
Einträge im Feld Antwort werden in die Notizhistorie übertragen und sind dort in allen Folgeschritten sichtbar.
Abstimmung
Die Maske des Schritts 'Abstimmung' stellt die Abstimmungsoptionen, die bei der Initialisierung oder Überarbeitung über eine Tabelle angegeben werden, als Auswahlliste dar.
Zusätzlich zu den eingegeben Abstimmungsoptionen hat der Teilnehmer immer die Möglichkeit, die Option 'Keine Meinung' zu wählen. Das Feld Abstimmung ist ein Pflichtfeld und muss ausgefüllt werden.
Abstimmungen sind Multi-Instanz-Aktivitäten und können von mehreren Teilnehmern ausgeführt werden.
Eine Abstimmung wird automatisch beendet, wenn sie von allen Teilnehmern ausgeführt wurde oder wenn die Stimmen für eine Option den angegebenen prozentualen Wert überschritten haben.
Das Ergebnis einer Abstimmung wird im Schritt 'Kenntnisnahme' auf der Registerkarte Abstimmungsergebnis als Tabelle angezeigt. Über die Registerkarte 'Protokollierung' kann eingesehen werden, wie die einzelnen Teilnehmer abgestimmt haben. Der Inhalt dieser Protokollierungstabelle kann über das Kontextmenü oder Strg+E in die Zwischenablage kopiert werden.
Die Anzahl der 'Keine Meinung'-Stimmen wird in der Tabelle nicht angezeigt.
Freigabe erteilen
Die Felder Betreff und Bemerkung enthalten die entsprechenden Einträge aus der Initialisierung, das Feld Lauflistenbemerkung den Eintrag, der in der Laufliste als Bemerkung für diese Aktivität angegeben wurde.
Im Schritt 'Freigabe erteilen' kann eine Option aus dem Bereich Entscheidung markiert werden – Offen, Keine Freigabe oder Freigabe erteilt.
Die gewählte Option wird protokolliert und kann in allen Folgeschritten auf der Registerkarte Protokollierung eingesehen werden.
Folgt ein weiterer Schritt 'Freigabe erteilen', wird dort die zuvor gewählte Option voreingestellt.
Einträge im Feld Notiz werden in die Notizhistorie übertragen und sind dort in allen Folgeschritten sichtbar.
Kenntnisnahme
Auch im Schritt 'Kenntnisnahme' finden Sie in den schreibeschützten Feldern Betreff und Bemerkung die entsprechenden Einträge aus der Initialisierung und im Feld Lauflistenbemerkung den Eintrag, der in der Laufliste als Bemerkung für diese Aktivität angegeben wurde.
Einträge im Feld Notiz werden in die Notizhistorie übertragen und sind dort in allen Folgeschritten sichtbar.
Auf der Registerkarte Abstimmungsergebnis finden Sie, falls eine Abstimmung voranging, das Ergebnis als Tabelle. Über die Registerkarte 'Protokollierung' kann eingesehen werden, wie die einzelnen Teilnehmer abgestimmt haben.
Informationen zu Freigaben finden Sie auf der Registerkarte Protokollierung.
Protokoll
Der Schritt 'Protokoll' hat keine Teilnehmer. Er wird also von keinem Teilnehmer gestartet, sondern automatisch durchlaufen. Wenn der Schritt in die Laufliste aufgenommen ist, wird eine Protokolldatei mit den Daten aller bis zu diesem Zeitpunkt durchgeführter Schritte erzeugt und in die Workflow-Akte gelegt. Diese Protokolldatei kann in jedem folgenden Schritt eingesehen werden.
Der Schritt 'Protokoll' kann am Ende eines Vorgangs stehen. Folgt kein weiterer Schritt, wird eine Protokolldatei, der nicht bereits über eine Konfiguration ein Standort und Dokumenttyp zugeordnet ist, wie alle Dokumente ohne Standort aus der Workflow-Akte in die Ablage des Initiators gelegt.
Neben dieser Protokollierung wird automatisch eine technische Ablaufprotokollierung auf der Registerkarte Protokollierung geführt. Diese Protokollierung beinhaltet beispielsweise Freigabeinformationen, nicht aber die Notizen aus den einzelnen Schritten. Diese können über die Notizhistorie eingesehen werden.
Der Inhalt der Registerkarte Protokollierung kann über das Kontextmenü oder Strg+E in die Zwischenablage kopiert werden.
Eskalation für Standard Ad-hoc-Aktivitäten
In einer Laufliste kann einer Aktivität eine im Modell eingerichtete Eskalation zugeordnet werden. Für alle Aktivitäten des Standard Ad-hoc-Workflows sind die folgenden Eskalationen möglich:
-
Erinnerungs-E-Mail
Ist ein Vorgangschritt im Eingangskorb eines Benutzers eingetroffen und nicht innerhalb eines Zeitraums weitergeleitet, erhält er eine E-Mail mit entsprechendem Hinweis. Über die Felder fällig am und um wird der Zeitraum angegeben.
Vorausgesetzt ist, dass die E-Mail-Adresse in der Workflow-Benutzerverwaltung angegeben ist.
-
Automatische Weiterleitung
Der Arbeitsschritt wird automatisch an die Folgeaktivität weitergeleitet, sobald das Ende eines Zeitraums erreicht ist. Weitergeleitet werden sowohl personalisierte wie auch nicht personalisierte Schritte. Der voreingestellte Zeitraum von zwei Tagen kann über die Felder fällig am und um geändert werden.
-
Zuweisen an Stellvertreter
Ist ein Vorgangschritt im Eingangskorb eines Benutzers eingetroffen und nicht innerhalb eines Zeitraums weitergeleitet, wird der Arbeitsschritt automatisch dem Stellvertreter zugewiesen. Über die Felder fällig am und um wird der Zeitraum angegeben.
Vorausgesetzt ist, dass ein Stellvertreter in der Workflow-Benutzerverwaltung eingerichtet ist.
Bereiche können Sie einblenden. Alle ausgeblendeten Bereiche einer Seite blenden Sie über die Toolbar ein:
